context 如何被取消
context 包的代码并不长,context.go
文件总共不到 500 行,其中还有很多大段的注释,代码可能也就 200 行左右的样子,是一个非常值得研究的代码库。
先看一张整体的图:

类型
名称
作用
Context
接口
定义了 Context 接口的四个方法
emptyCtx
结构体
实现了 Context 接口,它其实是个空的 context
CancelFunc
函数
取消函数
canceler
接口
context 取消接口,定义了两个方法
cancelCtx
结构体
可以被取消
timerCtx
结构体
超时会被取消
valueCtx
结构体
可以存储 k-v 对
Background
函数
返回一个空的 context,常作为根 context
TODO
函数
返回一个空的 context,常用于重构时期,没有合适的 context 可用
WithCancel
函数
基于父 context,生成一个可以取消的 context
newCancelCtx
函数
创建一个可取消的 context
propagateCancel
函数
向下传递 context 节点间的取消关系
parentCancelCtx
函数
找到第一个可取消的父节点
removeChild
函数
去掉父节点的孩子节点
init
函数
包初始化
WithDeadline
函数
创建一个有 deadline 的 context
WithTimeout
函数
创建一个有 timeout 的 context
WithValue
函数
创建一个存储 k-v 对的 context
上面这张表展示了 context 的所有函数、接口、结构体,可以纵览全局,可以在读完文章后,再回头细看。
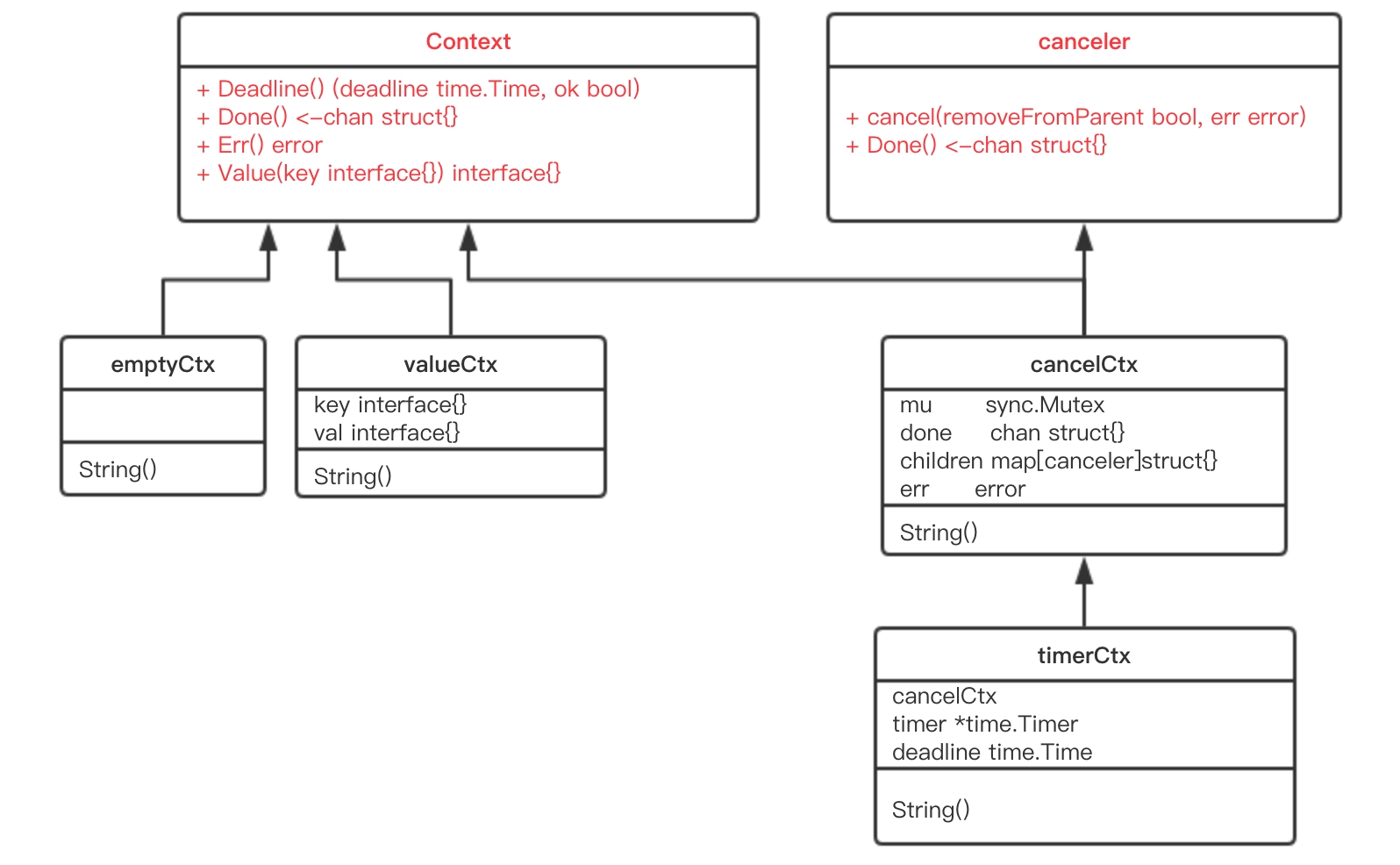
整体类图如下:

接口
Context
现在可以直接看源码:
type Context interface {
// 当 context 被取消或者到了 deadline,返回一个被关闭的 channel
Done() <-chan struct{}
// 在 channel Done 关闭后,返回 context 取消原因
Err() error
// 返回 context 是否会被取消以及自动取消时间(即 deadline)
Deadline() (deadline time.Time, ok bool)
// 获取 key 对应的 value
Value(key interface{}) interface{}
}
Context
是一个接口,定义了 4 个方法,它们都是幂等
的。也就是说连续多次调用同一个方法,得到的结果都是相同的。
Done()
返回一个 channel,可以表示 context 被取消的信号:当这个 channel 被关闭时,说明 context 被取消了。注意,这是一个只读的channel。 我们又知道,读一个关闭的 channel 会读出相应类型的零值。并且源码里没有地方会向这个 channel 里面塞入值。换句话说,这是一个 receive-only
的 channel。因此在子协程里读这个 channel,除非被关闭,否则读不出来任何东西。也正是利用了这一点,子协程从 channel 里读出了值(零值)后,就可以做一些收尾工作,尽快退出。
Err()
返回一个错误,表示 channel 被关闭的原因。例如是被取消,还是超时。
Deadline()
返回 context 的截止时间,通过此时间,函数就可以决定是否进行接下来的操作,如果时间太短,就可以不往下做了,否则浪费系统资源。当然,也可以用这个 deadline 来设置一个 I/O 操作的超时时间。
Value()
获取之前设置的 key 对应的 value。
canceler
再来看另外一个接口:
type canceler interface {
cancel(removeFromParent bool, err error)
Done() <-chan struct{}
}
实现了上面定义的两个方法的 Context,就表明该 Context 是可取消的。源码中有两个类型实现了 canceler 接口:*cancelCtx
和 *timerCtx
。注意是加了 *
号的,是这两个结构体的指针实现了 canceler 接口。
Context 接口设计成这个样子的原因:
“取消”操作应该是建议性,而非强制性
caller 不应该去关心、干涉 callee 的情况,决定如何以及何时 return 是 callee 的责任。caller 只需发送“取消”信息,callee 根据收到的信息来做进一步的决策,因此接口并没有定义 cancel 方法。
“取消”操作应该可传递
“取消”某个函数时,和它相关联的其他函数也应该“取消”。因此,Done()
方法返回一个只读的 channel,所有相关函数监听此 channel。一旦 channel 关闭,通过 channel 的“广播机制”,所有监听者都能收到。
结构体
emptyCtx
源码中定义了 Context
接口后,并且给出了一个实现:
type emptyCtx int
func (*emptyCtx) Deadline() (deadline time.Time, ok bool) {
return
}
func (*emptyCtx) Done() <-chan struct{} {
return nil
}
func (*emptyCtx) Err() error {
return nil
}
func (*emptyCtx) Value(key interface{}) interface{} {
return nil
}
看这段源码,非常 happy。因为每个函数都实现的异常简单,要么是直接返回,要么是返回 nil。
所以,这实际上是一个空的 context,永远不会被 cancel,没有存储值,也没有 deadline。
它被包装成:
var (
background = new(emptyCtx)
todo = new(emptyCtx)
)
通过下面两个导出的函数(首字母大写)对外公开:
func Background() Context {
return background
}
func TODO() Context {
return todo
}
background 通常用在 main 函数中,作为所有 context 的根节点。
todo 通常用在并不知道传递什么 context的情形。例如,调用一个需要传递 context 参数的函数,你手头并没有其他 context 可以传递,这时就可以传递 todo。这常常发生在重构进行中,给一些函数添加了一个 Context 参数,但不知道要传什么,就用 todo “占个位子”,最终要换成其他 context。
cancelCtx
再来看一个重要的 context:
type cancelCtx struct {
Context
// 保护之后的字段
mu sync.Mutex
done chan struct{}
children map[canceler]struct{}
err error
}
这是一个可以取消的 Context,实现了 canceler 接口。它直接将接口 Context 作为它的一个匿名字段,这样,它就可以被看成一个 Context。
先来看 Done()
方法的实现:
func (c *cancelCtx) Done() <-chan struct{} {
c.mu.Lock()
if c.done == nil {
c.done = make(chan struct{})
}
d := c.done
c.mu.Unlock()
return d
}
c.done 是“懒汉式”创建,只有调用了 Done() 方法的时候才会被创建。再次说明,函数返回的是一个只读的 channel,而且没有地方向这个 channel 里面写数据。所以,直接调用读这个 channel,协程会被 block 住。一般通过搭配 select 来使用。一旦关闭,就会立即读出零值。
Err()
和 String()
方法比较简单,不多说。推荐看源码,非常简单。
接下来,我们重点关注 cancel()
方法的实现:
func (c *cancelCtx) cancel(removeFromParent bool, err error) {
// 必须要传 err
if err == nil {
panic("context: internal error: missing cancel error")
}
c.mu.Lock()
if c.err != nil {
c.mu.Unlock()
return // 已经被其他协程取消
}
// 给 err 字段赋值
c.err = err
// 关闭 channel,通知其他协程
if c.done == nil {
c.done = closedchan
} else {
close(c.done)
}
// 遍历它的所有子节点
for child := range c.children {
// 递归地取消所有子节点
child.cancel(false, err)
}
// 将子节点置空
c.children = nil
c.mu.Unlock()
if removeFromParent {
// 从父节点中移除自己
removeChild(c.Context, c)
}
}
总体来看,cancel()
方法的功能就是关闭 channel:c.done;递归地取消它的所有子节点;从父节点从删除自己。达到的效果是通过关闭 channel,将取消信号传递给了它的所有子节点。goroutine 接收到取消信号的方式就是 select 语句中的读 c.done
被选中。
我们再来看创建一个可取消的 Context 的方法:
func WithCancel(parent Context) (ctx Context, cancel CancelFunc) {
c := newCancelCtx(parent)
propagateCancel(parent, &c)
return &c, func() { c.cancel(true, Canceled) }
}
func newCancelCtx(parent Context) cancelCtx {
return cancelCtx{Context: parent}
}
这是一个暴露给用户的方法,传入一个父 Context(这通常是一个 background
,作为根节点),返回新建的 context,新 context 的 done channel 是新建的(前文讲过)。
当 WithCancel 函数返回的 CancelFunc 被调用或者是父节点的 done channel 被关闭(父节点的 CancelFunc 被调用),此 context(子节点) 的 done channel 也会被关闭。
注意传给 WithCancel 方法的参数,前者是 true,也就是说取消的时候,需要将自己从父节点里删除。第二个参数则是一个固定的取消错误类型:
var Canceled = errors.New("context canceled")
还注意到一点,调用子节点 cancel 方法的时候,传入的第一个参数 removeFromParent
是 false。
两个问题需要回答:1. 什么时候会传 true?2. 为什么有时传 true,有时传 false?
当 removeFromParent
为 true 时,会将当前节点的 context 从父节点 context 中删除:
func removeChild(parent Context, child canceler) {
p, ok := parentCancelCtx(parent)
if !ok {
return
}
p.mu.Lock()
if p.children != nil {
delete(p.children, child)
}
p.mu.Unlock()
}
最关键的一行:
delete(p.children, child)
什么时候会传 true 呢?答案是调用 WithCancel()
方法的时候,也就是新创建一个可取消的 context 节点时,返回的 cancelFunc 函数会传入 true。这样做的结果是:当调用返回的 cancelFunc 时,会将这个 context 从它的父节点里“除名”,因为父节点可能有很多子节点,你自己取消了,所以我要和你断绝关系,对其他人没影响。
在取消函数内部,我知道,我所有的子节点都会因为我的一:c.children = nil
而化为灰烬。我自然就没有必要再多做这一步,最后我所有的子节点都会和我断绝关系,没必要一个个做。另外,如果遍历子节点的时候,调用 child.cancel 函数传了 true,还会造成同时遍历和删除一个 map 的境地,会有问题的。

如上左图,代表一棵 context 树。当调用左图中标红 context 的 cancel 方法后,该 context 从它的父 context 中去除掉了:实线箭头变成了虚线。且虚线圈框出来的 context 都被取消了,圈内的 context 间的父子关系都荡然无存了。
重点看 propagateCancel()
:
func propagateCancel(parent Context, child canceler) {
// 父节点是个空节点
if parent.Done() == nil {
return // parent is never canceled
}
// 找到可以取消的父 context
if p, ok := parentCancelCtx(parent); ok {
p.mu.Lock()
if p.err != nil {
// 父节点已经被取消了,本节点(子节点)也要取消
child.cancel(false, p.err)
} else {
// 父节点未取消
if p.children == nil {
p.children = make(map[canceler]struct{})
}
// "挂到"父节点上
p.children[child] = struct{}{}
}
p.mu.Unlock()
} else {
// 如果没有找到可取消的父 context。新启动一个协程监控父节点或子节点取消信号
go func() {
select {
case <-parent.Done():
child.cancel(false, parent.Err())
case <-child.Done():
}
}()
}
}
这个方法的作用就是向上寻找可以“挂靠”的“可取消”的 context,并且“挂靠”上去。这样,调用上层 cancel 方法的时候,就可以层层传递,将那些挂靠的子 context 同时“取消”。
这里着重解释下为什么会有 else 描述的情况发生。else
是指当前节点 context 没有向上找到可以取消的父节点,那么就要再启动一个协程监控父节点或者子节点的取消动作。
这里就有疑问了,既然没找到可以取消的父节点,那 case <-parent.Done()
这个 case 就永远不会发生,所以可以忽略这个 case;而 case <-child.Done()
这个 case 又啥事不干。那这个 else
不就多余了吗?
其实不然。我们来看 parentCancelCtx
的代码:
func parentCancelCtx(parent Context) (*cancelCtx, bool) {
for {
switch c := parent.(type) {
case *cancelCtx:
return c, true
case *timerCtx:
return &c.cancelCtx, true
case *valueCtx:
parent = c.Context
default:
return nil, false
}
}
}
这里只会识别三种 Context 类型:cancelCtx,timerCtx,*valueCtx。若是把 Context 内嵌到一个类型里,就识别不出来了。
由于 context 包的代码并不多,所以我直接把它 copy 出来了,然后在 else 语句里加上了几条打印语句,来验证上面的说法:
type MyContext struct {
// 这里的 Context 是我 copy 出来的,所以前面不用加 context.
Context
}
func main() {
childCancel := true
parentCtx, parentFunc := WithCancel(Background())
mctx := MyContext{parentCtx}
childCtx, childFun := WithCancel(mctx)
if childCancel {
childFun()
} else {
parentFunc()
}
fmt.Println(parentCtx)
fmt.Println(mctx)
fmt.Println(childCtx)
// 防止主协程退出太快,子协程来不及打印
time.Sleep(10 * time.Second)
}
我自已在 else 里添加的打印语句我就不贴出来了,感兴趣的可以自己动手实验下。我们看下三个 context 的打印结果:
context.Background.WithCancel
{context.Background.WithCancel}
{context.Background.WithCancel}.WithCancel
果然,mctx,childCtx 和正常的 parentCtx 不一样,因为它是一个自定义的结构体类型。
else
这段代码说明,如果把 ctx 强行塞进一个结构体,并用它作为父节点,调用 WithCancel 函数构建子节点 context 的时候,Go 会新启动一个协程来监控取消信号,明显有点浪费嘛。
再来说一下,select 语句里的两个 case 其实都不能删。
select {
case <-parent.Done():
child.cancel(false, parent.Err())
case <-child.Done():
}
第一个 case 说明当父节点取消,则取消子节点。如果去掉这个 case,那么父节点取消的信号就不能传递到子节点。
第二个 case 是说如果子节点自己取消了,那就退出这个 select,父节点的取消信号就不用管了。如果去掉这个 case,那么很可能父节点一直不取消,这个 goroutine 就泄漏了。当然,如果父节点取消了,就会重复让子节点取消,不过,这也没什么影响嘛。
timerCtx
timerCtx 基于 cancelCtx,只是多了一个 time.Timer 和一个 deadline。Timer 会在 deadline 到来时,自动取消 context。
type timerCtx struct {
cancelCtx
timer *time.Timer // Under cancelCtx.mu.
deadline time.Time
}
timerCtx 首先是一个 cancelCtx,所以它能取消。看下 cancel() 方法:
func (c *timerCtx) cancel(removeFromParent bool, err error) {
// 直接调用 cancelCtx 的取消方法
c.cancelCtx.cancel(false, err)
if removeFromParent {
// 从父节点中删除子节点
removeChild(c.cancelCtx.Context, c)
}
c.mu.Lock()
if c.timer != nil {
// 关掉定时器,这样,在deadline 到来时,不会再次取消
c.timer.Stop()
c.timer = nil
}
c.mu.Unlock()
}
创建 timerCtx 的方法:
func WithTimeout(parent Context, timeout time.Duration) (Context, CancelFunc) {
return WithDeadline(parent, time.Now().Add(timeout))
}
WithTimeout
函数直接调用了 WithDeadline
,传入的 deadline 是当前时间加上 timeout 的时间,也就是从现在开始再经过 timeout 时间就算超时。也就是说,WithDeadline
需要用的是绝对时间。重点来看它:
func WithDeadline(parent Context, deadline time.Time) (Context, CancelFunc) {
if cur, ok := parent.Deadline(); ok && cur.Before(deadline) {
// 如果父节点 context 的 deadline 早于指定时间。直接构建一个可取消的 context。
// 原因是一旦父节点超时,自动调用 cancel 函数,子节点也会随之取消。
// 所以不用单独处理子节点的计时器时间到了之后,自动调用 cancel 函数
return WithCancel(parent)
}
// 构建 timerCtx
c := &timerCtx{
cancelCtx: newCancelCtx(parent),
deadline: deadline,
}
// 挂靠到父节点上
propagateCancel(parent, c)
// 计算当前距离 deadline 的时间
d := time.Until(deadline)
if d <= 0 {
// 直接取消
c.cancel(true, DeadlineExceeded) // deadline has already passed
return c, func() { c.cancel(true, Canceled) }
}
c.mu.Lock()
defer c.mu.Unlock()
if c.err == nil {
// d 时间后,timer 会自动调用 cancel 函数。自动取消
c.timer = time.AfterFunc(d, func() {
c.cancel(true, DeadlineExceeded)
})
}
return c, func() { c.cancel(true, Canceled) }
}
也就是说仍然要把子节点挂靠到父节点,一旦父节点取消了,会把取消信号向下传递到子节点,子节点随之取消。
有一个特殊情况是,如果要创建的这个子节点的 deadline 比父节点要晚,也就是说如果父节点是时间到自动取消,那么一定会取消这个子节点,导致子节点的 deadline 根本不起作用,因为子节点在 deadline 到来之前就已经被父节点取消了。
这个函数的最核心的一句是:
c.timer = time.AfterFunc(d, func() {
c.cancel(true, DeadlineExceeded)
})
c.timer 会在 d 时间间隔后,自动调用 cancel 函数,并且传入的错误就是 DeadlineExceeded
:
var DeadlineExceeded error = deadlineExceededError{}
type deadlineExceededError struct{}
func (deadlineExceededError) Error() string { return "context deadline exceeded" }
也就是超时错误。
Last updated
Was this helpful?