09 - channel 发送和接收元素的本质是什么
Channel 发送和接收元素的本质是什么?
All transfer of value on the go channels happens with the copy of value.
就是说 channel 的发送和接收操作本质上都是 “值的拷贝”,无论是从 sender goroutine 的栈到 chan buf,还是从 chan buf 到 receiver goroutine,或者是直接从 sender goroutine 到 receiver goroutine。
举一个例子:
type user struct {
    name string
    age int8
}
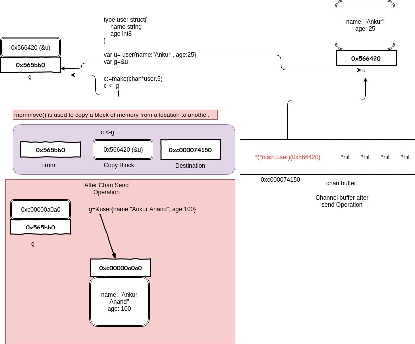
var u = user{name: "Ankur", age: 25}
var g = &u
func modifyUser(pu *user) {
    fmt.Println("modifyUser Received Vaule", pu)
    pu.name = "Anand"
}
func printUser(u <-chan *user) {
    time.Sleep(2 * time.Second)
    fmt.Println("printUser goRoutine called", <-u)
}
func main() {
    c := make(chan *user, 5)
    c <- g
    fmt.Println(g)
    // modify g
    g = &user{name: "Ankur Anand", age: 100}
    go printUser(c)
    go modifyUser(g)
    time.Sleep(5 * time.Second)
    fmt.Println(g)
}运行结果:
&{Ankur 25}
modifyUser Received Vaule &{Ankur Anand 100}
printUser goRoutine called &{Ankur 25}
&{Anand 100}这里就是一个很好的 share memory by communicating 的例子。

一开始构造一个结构体 u,地址是 0x56420,图中地址上方就是它的内容。接着把 &u 赋值给指针 g,g 的地址是 0x565bb0,它的内容就是一个地址,指向 u。
main 程序里,先把 g 发送到 c,根据 copy value 的本质,进入到 chan buf 里的就是 0x56420,它是指针 g 的值(不是它指向的内容),所以打印从 channel 接收到的元素时,它就是 &{Ankur 25}。因此,这里并不是将指针 g “发送” 到了 channel 里,只是拷贝它的值而已。
再强调一次:
Remember all transfer of value on the go channels happens with the copy of value.
参考资料
【深入 channel 底层】https://codeburst.io/diving-deep-into-the-golang-channels-549fd4ed21a8
Last updated
Was this helpful?
